由TG散户群体自发形成的测速社区。专注*用户测*的体验:单线程表现、三网/国际区域表现、实际延迟&稳定性等综合评定。
➤专线入口天梯表: https://www.haitunt.org
欢迎所有 用户👨🏻💻 和 机场主🕋 投稿,共建透明、客观、更反映用户实际体验的评测生态。
➤投稿: @HaitunSubmit_bot
➤(若有)可能的撤稿事项,仅受理*原投稿人*。
讨论群: @haitunspeed
频道: @haitun_channel
➤专线入口天梯表: https://www.haitunt.org
欢迎所有 用户👨🏻💻 和 机场主🕋 投稿,共建透明、客观、更反映用户实际体验的评测生态。
➤投稿: @HaitunSubmit_bot
➤(若有)可能的撤稿事项,仅受理*原投稿人*。
讨论群: @haitunspeed
频道: @haitun_channel
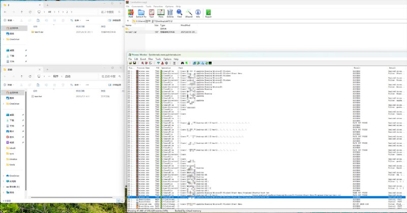
⚠️WinRAR曝高危目录穿越漏洞CVE-2025-6218):攻击者可劫持系统敏感目录
1️⃣ 漏洞概述
漏洞名称 :WinRAR目录穿越漏洞
漏洞编号 :CVE-2025-6218(关联QVD-2025-24408)
威胁等级 :高危(CVSS 3.1评分8.8)
公开时间 :2025年6月21日
利用可能性 :高
危害影响 :攻击者可诱使用户解压恶意压缩包,实现 敏感信息泄露 或 远程代码执行(RCE)。
2️⃣ 漏洞详情
1. 漏洞成因
WinRAR在解压过程中对压缩包内文件路径的校验机制存在缺陷。攻击者可构造包含特殊相对路径(如..\)的恶意压缩文件,绕过安全限制,将文件释放至系统敏感目录(如启动项、系统目录)。
2. 攻击场景
* 用户从不可信来源下载并解压恶意RAR文件。
* 恶意文件被写入系统启动目录,重启后自动执行攻击代码(如勒索软件、间谍程序)。
* 结合社会工程学手段(如钓鱼邮件、伪装下载链接),可大幅提升攻击成功率。
3️⃣ 影响范围
* 受影响版本 :WinRAR < 7.12(包括Windows版RAR、UnRAR及UnRAR.dll)。
* 不受影响组件 :Unix版RAR/UnRAR、RAR for Android。
* 用户规模 :全球超5亿用户面临风险。
4️⃣ 处置建议
-安全更新
用户应尽快升级到WinRAR 7.12或更高版本,以修复该漏洞。
官方下载链接:
https://www.rarlab.com/download.htm
修复缓解措施:
避免打开不可信来源的压缩文件。
5️⃣ 参考资料
https://www.zerodayinitiative.com/advisories/ZDI-25-409
🟢快速评测
机场名:WY Cloud 类别:中转+专线
#WYCloud #中转 #专线 #ss
编号:0141
测评订阅:商家送测
开业时间:2024年10月
优惠码: 进TG群获取白嫖套餐50G/月
官网: https://wy.binfeng.site
频道: https://t.me/wuyouyun_info
群组: https://t.me/wuyouyun_chat
———————————————
致力提供优质评测,助您找到最适合的机场。
机场跑路风险难预估,建议求稳选月付!
海豚测速群 @haitunspeed
送测投稿 @HaitunSubmit_bot
后端持续招募
机场名:WY Cloud 类别:中转+专线
#WYCloud #中转 #专线 #ss
编号:0141
测评订阅:商家送测
开业时间:2024年10月
专线三网入口视用户宽带进行DNS智能解析
优惠码: 进TG群获取白嫖套餐50G/月
官网: https://wy.binfeng.site
频道: https://t.me/wuyouyun_info
群组: https://t.me/wuyouyun_chat
———————————————
致力提供优质评测,助您找到最适合的机场。
机场跑路风险难预估,建议求稳选月付!
海豚测速群 @haitunspeed
送测投稿 @HaitunSubmit_bot
后端持续招募
最强代理方案:sing-box 遇上 Linux
1️⃣ 确保以下条件,同时满足:
2️⃣ 随附2个
3️⃣ 性能表现:
4️⃣ 运行方案:
➡️ 法㈠:
➊ 创建
➋ 从 ref1nd 频道 下载 1.12.x 版核心,并放入
➌ 启动仅需1行:
➡️ 法㈡:Procd 自启(更建议,但略)
欢迎讨论、交流经验…
#singbox #app #代理软件 #软路由
此文示例:裸核运行 real-ip,配置文件随附
1️⃣ 确保以下条件,同时满足:
✅ OpenWrt / Linux
✅ ref1nd 分支的sing-box 1.12.x
✅ fw4 (nftables) 防火墙 —— 因要开启auto_redirect
⚠️但若 软路由 防火墙为 ipt,则要改 inbounds.auto_redirect 为 false
——或,inbounds 调整为 Tproxy 或其他
2️⃣ 随附2个
.json配置文件➊ refind-v3b-带注释.json
➋ refind-v3b.json
两者的唯一区别是 ”有无注释“
3️⃣ 性能表现:
一句归纳:Sing-box 1.12 (Linux) 的效率,近乎 Surge Mac 6.0 (macOS) 的十倍❗️
⚔️对比:
➊ RK3582➕sing-box 1.12
操作系统:Openwrt / iStoreOS 24.10
iperf3🔺吞吐量: 39Gbps
~Surge Mac的 1.3倍❗️
iperf3🔻吞吐量: 36Gbps
~Surge Mac的 1.6倍❗️
☢️ 以上表现是在仅需~Mac mini M4的 15% CPU性能 下达到的!
➋ M4➕Surge Mac 6.0
操作系统:Surge官方未列明
iperf3🔺吞吐量: 31Gbps
iperf3🔻吞吐量: 23Gbps
🛸由此,singbox效率可见一斑,相对 #Surge 等app简直是《外星科技》!
4️⃣ 运行方案:
➡️ 法㈠:
➊ 创建
/etc/sing-box/ 文件夹,并在此套娃创建 ruleset 文件夹➋ 从 ref1nd 频道 下载 1.12.x 版核心,并放入
/etc/sing-box/ 文件夹,建议重命名为 sing-box,然后 chmod +x /etc/sing-box/sing-box 赋执行权限➌ 启动仅需1行:
/etc/sing-box/sing-box -c /etc/sing-box/refind-v3c.json run➡️ 法㈡:Procd 自启(更建议,但略)
欢迎讨论、交流经验…
#singbox #app #代理软件 #软路由
🟢快速评测
机场名:空间站 类别:中转
#空间站 #中转 #ss
编号:0140
测评订阅:商家送测
开业时间:2025年5月
优惠码:
官网地址:https://kjzhan.top
官方群组: https://t.me/kjzhan1
官方频道:https://t.me/kjzhan
———————————————
致力提供优质评测,助您找到最适合的机场。
机场跑路风险难预估,建议求稳选月付!
海豚测速群 @haitunspeed
送测投稿 @HaitunSubmit_bot
后端持续招募
机场名:空间站 类别:中转
#空间站 #中转 #ss
编号:0140
测评订阅:商家送测
开业时间:2025年5月
优惠码:
kjzzhl官网地址:https://kjzhan.top
官方群组: https://t.me/kjzhan1
官方频道:https://t.me/kjzhan
———————————————
致力提供优质评测,助您找到最适合的机场。
机场跑路风险难预估,建议求稳选月付!
海豚测速群 @haitunspeed
送测投稿 @HaitunSubmit_bot
后端持续招募
🟢快速评测
机场名:旧巷机场 类别:中转
#旧巷机场 #中转 #ss
编号:0139
测评订阅:商家送测
开业时间:2025年6月
优惠码:
官网: https://www.旧巷.com
群組: @jiux_vpn
頻道: @jiux_vpn_cat
———————————————
致力提供优质评测,助您找到最适合的机场。
机场跑路风险难预估,建议求稳选月付!
海豚测速群 @haitunspeed
送测投稿 @HaitunSubmit_bot
后端持续招募
机场名:旧巷机场 类别:中转
#旧巷机场 #中转 #ss
编号:0139
测评订阅:商家送测
开业时间:2025年6月
优惠码:
68zhe官网: https://www.旧巷.com
群組: @jiux_vpn
頻道: @jiux_vpn_cat
———————————————
致力提供优质评测,助您找到最适合的机场。
机场跑路风险难预估,建议求稳选月付!
海豚测速群 @haitunspeed
送测投稿 @HaitunSubmit_bot
后端持续招募